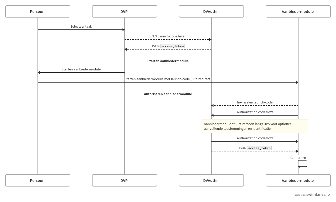
3.5 Starten aanbiedermodule
Op verzoek van Persoon stuurt de PGO de browser naar de website van module met een launch-code. Aanbiedermodule gebruikt de code om launch-context te verzamelen over de taak van een zorgverlener om uit te voeren en de gebruiker aan wie dit is toegewezen.
Processtappen
Processtap | Toelichting |
---|---|
1. Verzamelen launch-url en launch-code | In 3.3 Verzamelen aanbiedertaken ontvangt PGO een Aanvullende uitwerking volgt voor MedMij-deelnemers op het uitlezen van issuernaam DVA (doorgaans MedMij-naam). |
2. Doorsturen browser | PGO stuurt de browser naar het opgegeven endpoint: |
3. Uitwisselen launch-context | Aanbiedermodule ontvangt de gebruiker met een browserverzoek op de launch-url, leest de code en issuer uit, en vraagt DVA de code om te wisselen voor een |
4. Starten module | Aanbiedermodule gebruikt de launch-context om applicatie op te zetten voor de bezoekende gebruiker. Aanbiedermodule kan de verwijzingen naar taak gebruiken om met zorgaanbieder meer gegevens uit te wisselen en resultaten te bewaren. |
6. Bijwerken taak | Aanbiedermodule wijzigt taakstatus bij zorgaanbieder. |
Taakstatusopties uitwerken in FHIR-profiel na overleg met ontwikkelpartners.
Procesdiagram

Procesdialoog
3. Uitwisselen launch-context met .well-known/smart-configuration
HTTP/1.1 200 OK
Content-Type: application/json
{
"authorization_endpoint": "https://dvauth/connect/authorize",
"capabilities": [
"launch-ehr",
"client-public",
"sso-openid-connect",
"context-ehr-patient",
"permission-patient"
],
"code_challenge_methods_supported": ["S256"],
"grant_types_supported": ["authorization_code", "refresh_token"],
"introspection_endpoint": "https://dvauth/connect/introspect",
"issuer": "https://dvauth",
"jwks_uri": "https://dvauth/.well-known/openid-configuration/jwks",
"response_types_supported": [
"code"
],
"revocation_endpoint": "https://dvauth/connect/revocation",
"scopes_supported": [
"openid",
"profile",
"launch",
"patient/*.read"
],
"token_endpoint": "https://dvauth/connect/token",
"token_endpoint_auth_methods_supported": [
"client_secret_basic",
"client_secret_post"
]
}
HTTP 302 Redirect
GET https://aanbiedermodule-launch-url?iss=dva&launch=launch-code
Bespreken: Ondersteunen van grant_types
-support op refresh_token
optioneel?