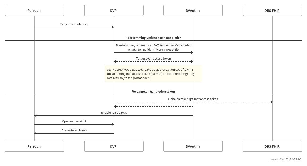
3.3 Verzamelen aanbiedertaken
Persoon logt in bij een PGO of patientportaal en vraagt het gezondheidsinformatie te verzamelen.
In MedMij toont PGO de informatie gestructureerd langs gegevensdiensten na toestemming en identificatie bij DVA. In Koppeltaal wisselen leveranciers taken uit bij behandelinformatie.
Voor MedMij-deelnemers introduceert solutiondesign een gegevensdienst in catalogus,
Verzamelen aanbiedertaken die de gangbare uitwisseling volgt met bijbehorende beveiligingseisen.
Processtappen
De processtappen voor het verzamelen van gegevensdiensten zijn geïmplementeerd bij deelnemers. Voor de volledigheid een overzicht met voorbeeld. Na toestemming verzamelt PGO takenlijsten bij de DVA van gekozen Zorgaanbieders. Bij langdurige toestemming kan dit zonder opnieuw inloggen.
Processtap | Toelichting |
---|---|
1. Inloggen met DigiD | Persoon identificeert bij DVA met DigiD, Inloggen met DigiD. |
2. Toestemming verlenen | Persoon geeft bij DVA toestemming aan DVP om gegevens uit te wisselen langs functie Verzamelen. Zie: toestemming verlenen. Expliciet vraagt de verklaring om het optioneel Starten van aanbiedertaken. DVP ontvangt een access-token langs OAuth2 authorization code flow. |
3. Verzamelen takenlijst | DVP gebruikt token om gezondheidsgegevens te verzamelen. DVA met aanbiedertaken voor Persoon geeft deze terug als lijst. |
4. Presenteren taken | DVP toont taken van Zorgaanbieder volgens weergaverichtlijn. Uit de inleidende tekst begrijpt Persoon dat het openen van een taak tot interactie leidt met en bij de Zorgaanbieder (of een partij die namens de Zorgaanbieder functioneert). |
Procesdiagram

Procesdialoog
Toestemming verlenen en het verkrijgen van een token voor Verzamelen Aanbiederstaken volgt de bekende Authorization-interface en Token-interface in MedMij Afsprakenstelsel (RFC6749 OAuth2).
1. Authorization code flow (frontend, auth-endpoint)
HTTP 302 GET https://dva/auth
?response_type=code
&client_id=pgo
&redirect_uri=https://pgo/auth_callback
&scope=dva
&state=xcoivjuywkdkhvusuye3kch
&MedMij-Request-ID=57510be1-73e6-4a75-9db8-ee005cced48f
&X-Correlation-ID=c0e7b545-9606-4eef-bea7-75d8addaa54b
2. Toestemmingsverklaring afgeven
- Identificeren met DigiD
- Toestemmingsverklaring met optie voor refresh_token (6 maanden)
- Redirect browser Persoon naar https://pgo/auth_callback
1. Authorization code flow (backend, token-endpoint)
HTTP POST https://dva/token
Content-Type: application/x-www-form-urlencoded
X-Correlation-ID: c0e7b545-9606-4eef-bea7-75d8addaa54b
MedMij-Request-ID: 57510be1-73e6-4a75-9db8-dd004ccee67a
grant_type=authorization_code&code=jhgRtpO12D3qR5tU9&
client_id=pgo&
redirect_uri=https://pgo/auth_callback
200 OK
Content-Type: application/json
{
"access_token": "eyJhbGciOiJIUzI1NiIsInR5cCI6IkpXVCJ9...",
"token_type": "Bearer",
"expires_in": 900
"scope": "pgo"
}
Het verzamelen van de takenlijst met aanbiederstaken is mogelijk met een selectie op type …
.
3. Verzamelen takenlijst
Auhorization: Bearer eyJhbGciOiJIUzI1NiIsInR5cCI6IkpXVCJ9...
GET https://dva/fhir/Task?code=
Selectiecode op Task-queries voor aanbiedertaken bekend in komende versie (?code=
).
Aanvullende uitleg
Het verzamelen van gegevensdiensten gebeurt na toestemming voor uitwisseling waarbij de Persoon bij Dienstverleneraanbieder zich identificeert met DigiD en daar DienstverlenerPersoon kortdurende (15 min) of langdurige toestemming geeft (6 maanden) om gezondheidsinformatie te Verzamelen. Solution design introduceert daarnaast een nieuwe functie Starten waarvoor DVP in deze zelfde stappen expliciet toestemming ontvangt met een nieuwe versie van Toestemmingsverklaring. Een token vertegenwoordigt daarmee de toestemming voor Verzamelen en Starten van aanbiederstaken.

Let op: toestemmingscherm is concept, een nieuw toestemmingenverklaring volgt.
MedMij-deelnemers verbinden met elkaar langs adressen vastgelegd in Register. Uitwisseling beperkt zich tot servers gepubliceerd in de lijsten (o.a. Whitelist). In het netwerkverkeer identificeren en versleutelen deelnemers met een PKIoverheid-certificaat. Zorgaanbiederlijsten tonen welke aanbieders specifieke gegevensdiensten voor uitwisseling ondersteunen. PGO-gebruikers selecteren hieruit de hun bekende zorgaanbieders en gegevens die zij willen ophalen.
Ondersteuning voor de gegevensdienst is vastgelegd in zorgaanbiederlijsten (ZAL en ZKL) onder gegevensdienstnummer 99. Dienstverlenerpersoon biedt aan deze informatie te verzamelen.